Footer text on sequence diagrams appears over sequences

0 votes
asked Dec 28, 2018 in Bug by Duncan

The footer should be appended to the bottom of a sequence diagram with additional space for it. Currently in some situations it obscures part of the diagram by having a standard offset from the bottom causing it to overlap with diagram elements.

Link: http://www.plantuml.com/plantuml/png/lP8nQzn048Nx-HKFmY4uE6DINc7iE8KRfN6Pf9ZJpif3LhjYTsGk-VLPwUBOESYXD56pQDutUe-dlIt6sQOXKFccSUJC0re-jb8Az_AeFmJlhw-fSShzh9bQa8QM0tSHSkHX34BKC0vPnSD9wRAEfYaYUTYJuDToGq5wYGwMHdgpEuzE2j5Tq4vsDn_IOO_7D0XCZWO-fCd064wnY3lJPpP1vUYUSmeQ_s7hPOCeflgQjNyo9Fywtsu_LM6_tTBlhoqfP_oDtqT-LhVASI7Ft9RPPQi5MU5pudOtBz4kiKxEKgqiOQRAQpJgSvf6lBFCiOoS9HhKevkALJhF47I-0VwGE3kDFSQSkXg2WFKL_btv7m81PsK1Q_y9SDxqKjvI6ws_j4x-kEpKIJJ9y2dDntsANbqTAOSlSUCgzldXOT-sQ7ODdBjgswllzVcwgQhN8947sT2jH3SDuIS0

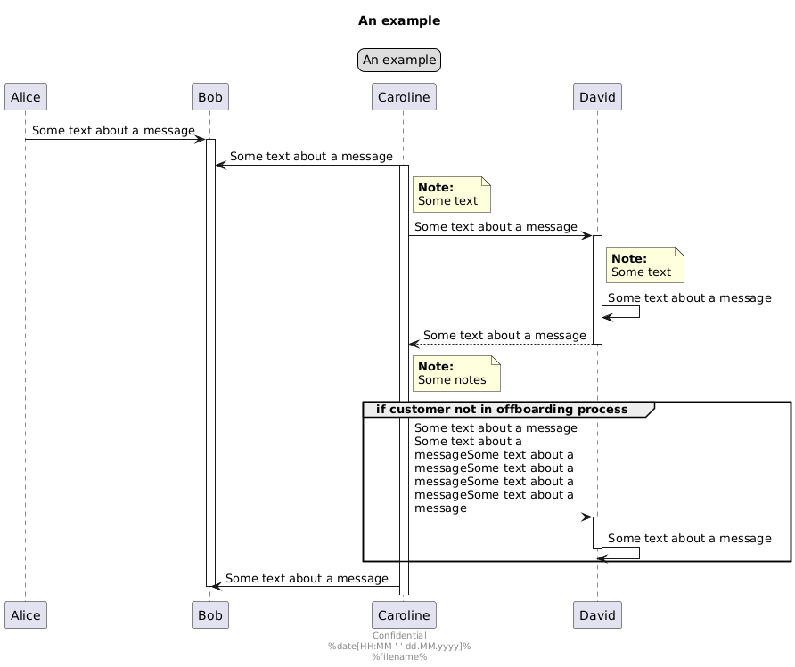
@startuml
skinparam MaxMessageSize 200
'diagram title'
title An example

'a brief description of the diagram'
legend top
An example
end legend

Alice->Bob: Some text about a message
activate Bob
Caroline->Bob: Some text about a message
activate Caroline

note right of Caroline
**Note:**
Some text
end note
Caroline->David: Some text about a message
activate David
note right of David
**Note:**
Some text
end note
David->David: Some text about a message
David-->Caroline: Some text about a message
deactivate David

note right of Caroline
**Note:**
Some notes
end note

group #transparent if customer not in offboarding process
  Caroline->David: Some text about a message Some text about a messageSome text about a messageSome text about a messageSome text about a messageSome text about a message
  activate David
  David->David: Some text about a message
  deactivate David
end group

Caroline->Bob: Some text about a message
deactivate Bob

center footer Confidential\n%date[HH:MM '-' dd.MM.yyyy]%\n%filename%
@enduml

1 Answer

0 votes
answered Feb 11, 2019 by wro02922 (780 points)

Hi,

Could you explain what is incorrect?

commented Aug 31, 2020 by neurotron
Trouble I encounter is with an overlapping Legend and Footer

@startuml
Bob -> Alice : hello
legend
this is a legend
end legend
footer
this is the footertop
this is the footerbottom
end footer
@enduml

http://www.plantuml.com/plantuml/png/SoWkIImgAStDuNBAJrBGjLDmpCbCJbMmKiX8pSd9vyf9JK_DI-4goSWiLW2YH0Me0133c6dv-IMfHN0b9Hcf2X2Xalm2BA99-IKb-RbW0w0w7O1ie0C0

Would be great if this can be fixed.
...