cannot hide final arrow(s) at end of activity diagram (beta)

0 votes
asked Jun 6, 2021 in Bug by Jonathan
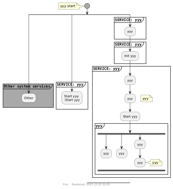
The following diagram, that finishes with end split and end of partition, leaves a horizontal line at the bottom that cannot be hidden or eliminated. At least I can't figure out how to do it.

Seems like a bug

http://www.plantuml.com/plantuml/png/fLBFQy8m5BxdhtXq3FMWi6i7m-bqUd0REdOPEmJpQXzD4qcYemp_zwMjwq9H9Yo7zltutlVbUsHe7JTkbqjcCr9RRdWEDkL2VvBQGCAbnQ3puh7aIAkHDWBDQqhhJA6rS7CADDNAFV4SOQntXj2SmwnS8H56Mee0SRzsj2TNhChxZRNK1guUkCaU3HOiqTgXWIb9ZE4wyJ_bTRez05YY4cXG-BhW3hjHuSzWiHW84SzcSPv7FSOgqqnvaXXy6-hSRYKvjlsvsgyUHCykzNgsi0xzVj3iQOqsWYy6_iHLzvOTM4PIifg7RpYfW2nQJPPly_6a4cmcAtTbfPMU9FkJxJXu7dZ4pHKrAfTmjg94QkxAvr4k40njKiUWFeqLLA9gjts5Ue5CeatMKgdiTyge_vwI4AW--dSD6EgL_7kaYIusSrAaWJL6mkQ1dSygkh1GijGlCQnsV9aD_MUNosy0

Source code:

@startuml
skinparam shadowing false
skinparam PartitionBorderThickness 1
skinparam PartitionFontName Courier
skinparam PartitionFontStyle Bold
skinparam ActivityStartColor #DarkGrey
footer File: %filename()   Rendered: %date("yyyy.MM.dd:HH:mm")

start
note: yyy start
split
partition #DarkGrey "Other system services" {
    :Other;
}
kill

splitagain
partition "SERVICE: yyy" {
    :Start yyy
    :Start yyy;
}
kill

splitagain

partition "SERVICE: yyy" {
    :yyy;
}

partition "SERVICE: yyy"{
    :Init yyy;
}
partition "SERVICE: yyy" {
    :yyy;
    :yyy;
    floating note right
        yyy
    end note
    :Start yyy;
partition "yyy" {
    fork
    :yyy;
    kill
'    -[hidden]->
    fork again
    :yyy;
    kill
'    -[hidden]->
    fork again
    :yyy;
    :yyy;
    note right
        yyy
    end note
    kill
'    -[hidden]->
    end fork
    -[hidden]->
}
-[hidden]->
}
-[hidden]->
kill
-[hidden]->
end split
-[hidden]->
'end
@enduml
commented Jun 7, 2021 by Martin (9,120 points)
edited Jun 7, 2021 by Martin

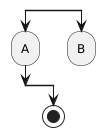
yes it looks like a bug to me.  I would say the root cause is that a 'detach' after an 'end fork' is behaving as if it is before the 'end fork'

@startuml
fork
    :A;
end fork
detach
stop
@enduml

you would expect the 'air gap' to be below the second black line, but it's behaving as if it is this:

@startuml
fork
    :A;
    detach
end fork
stop
@enduml

Split also suffers the exact same issue - a detach after the 'end split' is processed as if it was before the 'end split':

@startuml
split
    :A;
split again
    :B;
end split
detach
stop
@enduml

I couldn't find a work-around that didn't involve adding something visible after the end fork.

Your answer

Your name to display (optional):
Privacy: Your email address will only be used for sending these notifications.
Anti-spam verification:

[Antispam2 Feature: please please wait 1 or 2 minutes (this message will disappear) before pressing the button otherwise it will fail](--------)
To avoid this verification in future, please log in or register.
...