Hello M., and all,
Here is a possible workaround, adding newline '\n', as:
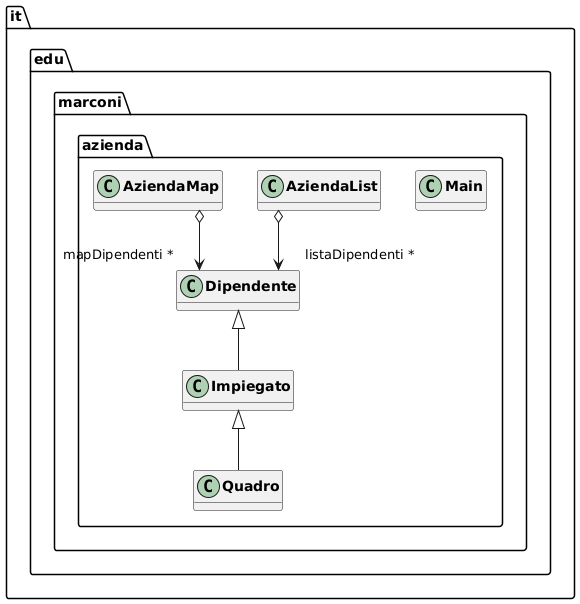
skinparam linetype ortho
it.edu.marconi.azienda.AziendaMap o--d> "\nmapDipendenti *\n\n" it.edu.marconi.azienda.Dipendente
it.edu.marconi.azienda.AziendaList o--d> "listaDipendenti *" it.edu.marconi.azienda.Dipendente

Enjoy.